进入欧易APP
1.点击「资产」按钮,进入资金管理页面,点击「充币」,如图
选择充币方式,此处选择「充入数字货币」,如图
将钱包或其他交易所的资金,转入你的OKX账户,如图
通过「搜索」或列表,如图
选择你需要充值的币种并点击进入充值界面,如图
不同的网络对应币种地址有所不同,需要选择与提币平台一致的网络地址
不清楚如何选择正确的充币网络?请送择与您发送资产平台上一致的网络进行充币。
此处以「USDT-TRC20」为例,点击USDT-TRC20充币地址,如图
进入地址后,点击【复制】,如图
然后在其他平台或钱包的资产页面选择提币,粘贴你的OKX账户充币地址后
输入密码即可完成充值
不同地址充币到账时间不一致
欧易新用户注册(点此进入),以USDT为例:点击右上角【资产管理】—【充值】
2.选择您需要充入的币种【USDT】—选择USDT可用的充值网络【USDT-ERC20/USDT-TRC20/USDT-OKC】—【下一步】—选择【将资金充入】的账户—【复制地址】。
然后打开其他平台或钱包,选择提币/提现,将刚刚在欧易复制的地址粘贴进去,按照提示填好相关信息并确认即可。
注:选择充值网络时,其他交易所或钱包【提币/提现网络】要与欧易充值的网络保持一致,例如都为USDT-ERC20.否则币会丢失。
某些币种需要填写标签,例如XRP,在充值地址的上方会标注需要填写的标签,通常是一串数字,充值这些币种时必须需要填写充值地址和标签,否则币会丢失。
充值提币时,请确保充值提币网络一致,否则可能导致提币丢失。
您发起提币申请后,会经历【提币申请】 -- 【待处理】 -- 【提币中】 -- 【已转出】四个状态。当提币详情页面,状态显示已转出,说明该笔资产已离开平台,您需要联系接收方平台或钱包的客服,进行解密。
提现分为两种类型,一种是链上提现,一种是内部转账。这里以USDT为例为您演示主要操作流程。
1、打开欧易App(官方注册 官方下载)首页,点击【资产】—【提币】—【提取数字货币】—搜索币种【USDT】
2、选择目的地【地址簿】或【交易所】或【非托管钱包】-选择【提币网络】-扫码或者粘贴目标平台【地址】/从地址簿里选择-输入【提币金额】-点击【提交】。您可以在未输入提币金额之前查看最小提币金额。
温馨提示:如果未能正确选择【交易所】或【非托管钱包】,只要正常填写网络、地址等信息,也不会影响提币到账。该选项仅用于帮助您明确提币接收方是平台还是钱包。
3、按要求输入相关密码、验证码,完成操作。
1.链上提现:打开官网,点击右上角【资产管理】—【提现】;选择提取币种USDT、【链上提现】—选择提现网络,以【USDT-TRC20】为例—点击【下一步】。
输入/粘贴【USDT地址/域名】—【数量】—【下一步】—按要求获取并输入相关密码/验证码—【确认】,完成操作。
注:选择提现网络时,其他交易所或钱包【充值/充币网络】要与欧易提现网络保持一致,例如都为USDT-TRC20.否则币会丢失。
2.内部转账:打开官网,点击右上角【资产管理】—【提现】—选择币种【USDT】—选择【内部转账】—【下一步】;输入【收款账户】—【数量】—【下一步】—按要求获取并输入相关密码/验证码—【确认】,完成操作。
温馨提示:某些币种提现时还需要填写标签,标签通常是一串数字。例如XRP,在填写完提现地址后,下面的标签也必须填写,否则币会丢失。
类型:其他游戏
版本:
点击下载
纪念碑免费
中世纪合并最新版
阿超来找茬
thespike排球高手
大秦霸业公益服
极限格斗
禅意消消乐游戏安卓版
合金机兵最新版本破解版
海盗法则
宝宝爱画画
绝地求生:未来之役官方正版下载
外婆的小农院2
神都探奇变态版
王者荣耀2022荣耀典藏官方版
系统工具
社交通讯
版权所有Copyright©2021-2022阿狸下载站(www.hzzcjzx.com)copyright
欧易交易所操作教程
进入欧易APP
1.点击「资产」按钮,进入资金管理页面,点击「充币」,如图
选择充币方式,此处选择「充入数字货币」,如图
将钱包或其他交易所的资金,转入你的OKX账户,如图
通过「搜索」或列表,如图
选择你需要充值的币种并点击进入充值界面,如图
不同的网络对应币种地址有所不同,需要选择与提币平台一致的网络地址
不清楚如何选择正确的充币网络?请送择与您发送资产平台上一致的网络进行充币。
此处以「USDT-TRC20」为例,点击USDT-TRC20充币地址,如图
进入地址后,点击【复制】,如图
然后在其他平台或钱包的资产页面选择提币,粘贴你的OKX账户充币地址后
输入密码即可完成充值
不同地址充币到账时间不一致
欧易新用户注册(点此进入),以USDT为例:点击右上角【资产管理】—【充值】
2.选择您需要充入的币种【USDT】—选择USDT可用的充值网络【USDT-ERC20/USDT-TRC20/USDT-OKC】—【下一步】—选择【将资金充入】的账户—【复制地址】。
然后打开其他平台或钱包,选择提币/提现,将刚刚在欧易复制的地址粘贴进去,按照提示填好相关信息并确认即可。
注:选择充值网络时,其他交易所或钱包【提币/提现网络】要与欧易充值的网络保持一致,例如都为USDT-ERC20.否则币会丢失。
某些币种需要填写标签,例如XRP,在充值地址的上方会标注需要填写的标签,通常是一串数字,充值这些币种时必须需要填写充值地址和标签,否则币会丢失。
充值提币时,请确保充值提币网络一致,否则可能导致提币丢失。
您发起提币申请后,会经历【提币申请】 -- 【待处理】 -- 【提币中】 -- 【已转出】四个状态。当提币详情页面,状态显示已转出,说明该笔资产已离开平台,您需要联系接收方平台或钱包的客服,进行解密。
提现分为两种类型,一种是链上提现,一种是内部转账。这里以USDT为例为您演示主要操作流程。
1、打开欧易App(官方注册 官方下载)首页,点击【资产】—【提币】—【提取数字货币】—搜索币种【USDT】
2、选择目的地【地址簿】或【交易所】或【非托管钱包】-选择【提币网络】-扫码或者粘贴目标平台【地址】/从地址簿里选择-输入【提币金额】-点击【提交】。您可以在未输入提币金额之前查看最小提币金额。
温馨提示:如果未能正确选择【交易所】或【非托管钱包】,只要正常填写网络、地址等信息,也不会影响提币到账。该选项仅用于帮助您明确提币接收方是平台还是钱包。
3、按要求输入相关密码、验证码,完成操作。
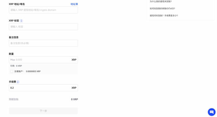
1.链上提现:打开官网,点击右上角【资产管理】—【提现】;选择提取币种USDT、【链上提现】—选择提现网络,以【USDT-TRC20】为例—点击【下一步】。
输入/粘贴【USDT地址/域名】—【数量】—【下一步】—按要求获取并输入相关密码/验证码—【确认】,完成操作。
注:选择提现网络时,其他交易所或钱包【充值/充币网络】要与欧易提现网络保持一致,例如都为USDT-TRC20.否则币会丢失。
2.内部转账:打开官网,点击右上角【资产管理】—【提现】—选择币种【USDT】—选择【内部转账】—【下一步】;输入【收款账户】—【数量】—【下一步】—按要求获取并输入相关密码/验证码—【确认】,完成操作。
温馨提示:某些币种提现时还需要填写标签,标签通常是一串数字。例如XRP,在填写完提现地址后,下面的标签也必须填写,否则币会丢失。
类型:其他游戏
版本:
点击下载
纪念碑免费
下载中世纪合并最新版
下载阿超来找茬
下载thespike排球高手
下载大秦霸业公益服
下载极限格斗
下载禅意消消乐游戏安卓版
下载合金机兵最新版本破解版
下载海盗法则
下载宝宝爱画画
下载绝地求生:未来之役官方正版下载
下载外婆的小农院2
下载神都探奇变态版
下载王者荣耀2022荣耀典藏官方版
下载纪念碑免费
中世纪合并最新版
thespike排球高手
大秦霸业公益服
阿超来找茬
王者荣耀2022荣耀典藏官方版
宝宝爱画画
极限格斗
绝地求生:未来之役官方正版下载
系统工具
下载社交通讯
下载